- Използването на прекъсвачи в апартамента
- Устройство за битови прекъсвачи
- Принципът на работа на RCD без заземяване
- Какъв тип RCD е приложим в къщи и апартаменти
- Изчисляване на автоматична диференциална защита
- Номиналният ток на входните автомати, работещи в тандем с RCD
- Грешки при инсталиране
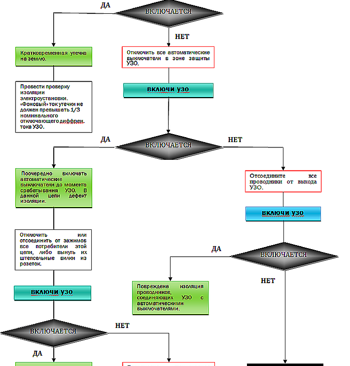
- Как да проверите ефективността на RCD
- Видео за грешки при свързване на RCD
За тези, които се притесняват да защитят дома си от токов удар, възниква въпросът: как да изберем RCD за апартамент или къща?
Поради изобилието от такива устройства по класификация и тип, можете да купите грешното нещо и всички усилия за защита на семейството ще бъдат напразни.
Тази статия ще ви помогне да изберете това устройство.
Използването на прекъсвачи в апартамента

RCD на входа на къща или апартамент е необходим, за да се предпази от отрицателните ефекти на електрически ток върху човешкото тяло, което директно докосна живи части на електрическо оборудване или неговия жив корпус , поради повреда на отделните му части.
В допълнение, това устройство служи за защита срещу запалване на електрически кабели в случай на стареене или влошаване на изолацията на проводници и кабели.
Трябва да се има предвид, че RCD се изключва в случай на изтичане на земя, но ако вземете фазата и работите нула, това ще се счита за връзка с натоварване и изключването няма да се случи , което е изпълнено с трагедия.
Устройство за битови прекъсвачи

RCD включва:
- Тороидална сърцевина, направена от определен клас ферит.
- Две първични намотки (в еднофазен RCD), изработени от медна жица с напречно сечение не по-малко от номиналния ток на натоварване.
- Вторична макара с по-фин конец и повече навивки.
- Актуатор, предназначен да изключва захранващите контакти в случай на ток на утечка на земята.
- Бутон за тестване със съпротивление, необходимо за тестване на работата на RCD, когато се натисне, което променя токовете във фазовата и нулевата намотка, което води до работата на механизма за изключване, усилвател на ток (в електронно управлявани RCD).
- Калъф за устройство.
Принципът на работа на RCD без заземяване

Като цяло не се нуждае от заземителен проводник, за да работи, тъй като се използват фаза и работна нула. Тези два проводника преминават през вид токов трансформатор с управляваща намотка.
Да приемем товар от 10 ампера. Ток с такава величина ще тече през фазовия проводник към товара. И преминавайки през товара, той се връща по нулевия проводник със същите параметри. Веднага щом човек докосне тялото на котела, например, в който нагревателният елемент е изгорял и върху тялото се е появил потенциал, част от тока започва да тече през тялото към земята и разликата между токовете на фазовите и нулевите проводници се променят.
Тези оскъдни промени се фиксират от управляващата намотка и се прехвърлят към релето, което от своя страна активира механизма за отключване и изключва линията от захранването.
Какъв тип RCD е приложим в къщи и апартаменти

На въпроса какъв RCD да поставите на входа на апартамента, отговорът е прост - автоматично устройство с диференциална защита (тип AC - за променлив ток или тип A - за импулсен и променлив ток) и електромеханичен тригер, който няма нужда от допълнителен източник на енергия. Трябва да закупите устройство с добро качество, например от немската компания ABB. Тя спечели голяма популярност с качеството на своите електрически продукти и разумната си цена. Това ще даде гаранция за надеждност и безопасност.
Такива машини, в допълнение към изключване при утечка на земя, осигуряват защита срещу късо съединение и срещу консумирани свръхтокове. И вашата безопасност е на първо място!
Изчисляване на автоматична диференциална защита
Първата стъпка е да се изчисли максималния ток, който може да консумира електрическото оборудване в къщата или апартамента. Считаме общата им мощност във ватове, която е посочена на табелките на устройствата, след което разделяме мощността на мрежовото напрежение и получаваме тока в ампери.
Например: общата мощност на устройствата е 4000 вата. Делим на 220 волта и получаваме -18 ампера. Следователно машината трябва да е поне 20 ампера.
Що се отнася до тока на утечка, 30 милиампера е подходящ за обикновен апартамент. Най-често се намират в магазините за електротехника.
Ако има душ кабина за особено влажни помещения, препоръчително е да направите отделен електропровод и да инсталирате дифавтомат от 10 милиампера за по-голяма безопасност.
За големи домове, където цялото окабеляване може да бъде една миля или повече, RCD на входа на къщата е настроен на номинален ток от 100 милиампера и повече, тъй като при такава дължина на линията неизбежно има изтичане, което може да доведе до фалшиво задействане на RCD. След това трябва да свържете RCD в щита за всяка група поотделно с номинален ток от 30 милиампера на утечка. Това ще защити конкретната зона.
Номиналният ток на входните автомати, работещи в тандем с RCD
Номиналният ток на PLC, свързани с RCD в екрана, както във въведението, така и в групите, трябва да бъде по-нисък от този на PLC с диференциална защита. Това е необходимо, за да може натоварването от мрежата да падне върху конвенционалните прекъсвачи, тъй като те струват десет пъти по-малко от прекъсвачите с RCD.
Също така повишените токове могат да доведат до неправилна работа на RCD механизма.
Грешки при инсталиране
Често срещана грешка при свързване на узо в апартамент е, че в гнездата със заземяване нулевият проводник, който не минава през RCD и се използва като заземяване, е свързан към нулевата клема на фиксатора. Това води до задействане на RCD, когато се опитате да включите нещо в този контакт.
- Ако това се случи, обърнете нулевия проводник на заземяващата клема на нокаута.
- Също така трябва правилно да свържете проводниците към входа на устройството. Фаза - за контакт "L", а нула - за "N". Това ще гарантира правилната работа на устройството.
Как да проверите ефективността на RCD
Както вече споменахме, за тази цел е предвиден бутонът "тест".
Но работата му не гарантира пълна защита. За да проверите правилно правилната работа на устройството, е необходимо да симулирате теч на земята веднъж месечно.Можете да го направите много просто:
- Вземете биполярен светодиоден индикатор за напрежение тип "контакт".
- Намерете фазата в контакта.
- Поставете един контакт на показалеца във фазата, а другият ще докосне заземен проводник, например радиатор или метални водопроводни тръби. Освен това, ако е в селска къща или в частна къща, просто засадете щифта в земята и го докоснете с втория край на показалеца.
По време на нормална работа RCD трябва да се задейства, тъй като токът на утечка на светодиода обикновено е по-голям от 30 mA (милиампера). Също така свържете единия край на касетата към фазата, другия към земята. Резултатът трябва да е същият. Ако RCD не работи, време е да го смените.
В крайни случаи можете да използвате патрон с лампа с нажежаема жичка от 220 волта.
Видео за грешки при свързване на RCD











